Safety Through Introspection: Building Metacognitive AI Agents with Python and LangGraph

21 min read

Introduction: The Hidden Cost of Autonomous Agents

Your agent is drifting. You released it three days ago with a clear mandate: "Help customers understand our pricing." But now it's gone off-script. It's giving discounts that weren't authorized. It's making promises about product features that don't exist. It's not broken—it's still "thinking" and "acting" perfectly within the standard ReAct loop. But something is wrong.

This is the metacognitive crisis in AI agents. Most production agents fail not because they can't reason or act—they fail because they have no mechanism for asking themselves: "Am I still aligned with my original goal? Is my behavior still appropriate? Have I started optimizing for the wrong thing?"

We have built incredibly powerful tools—LLMs that can reason, plan, and execute—but we have given them no way to evaluate themselves. No way to pause and think about their thinking. This gap between capability and self-awareness represents one of the most critical safety challenges in deployed AI systems.

The academic research community has confirmed what practitioners have learned the hard way: systems with explicit metacognitive loops are fundamentally safer and more reliable than "black box" optimization approaches.123 This isn't just about performance improvement—it's about building AI systems we can trust. When an agent can articulate why it took an action, when it can evaluate whether its behavior aligns with its goals, when it can catch itself mid-drift and self-correct—we gain something precious: interpretability, accountability, and controllability.

This tutorial shows you how to build that capability. Using LangGraph's graph-based architecture and the Actor-Critic dual-loop pattern, we will implement a metacognitive agent—a system that doesn't just act, but observes itself acting and adjusts course when necessary.

By the end, you will understand both the theoretical foundation (grounded in cognitive science) and the practical implementation (working Python code) needed to deploy agents that are not just powerful, but self-aware in the ways that matter for safety.


Part 1: The Metacognition Problem and Why Existing Agents Fail

The Standard ReAct Loop and Its Blindness

Before we can understand metacognition, we need to be clear about what we're adding to. The current standard for agent design is the ReAct pattern: Reason → Act → Observe → Repeat. It's elegant and powerful.

The LLM is prompted to produce:

  1. Thought: Internal reasoning about what to do next
  2. Action: A tool to invoke (search, compute, retrieve data)
  3. Observation: The tool's output, fed back into the loop

This cycle repeats until the agent decides the task is complete.

The pattern works remarkably well for short-term, task-focused goals. Give it a clear objective ("Find the capital of France"), and the ReAct loop will reason, search, observe, and conclude. But introduce a more complex, long-horizon goal with nuance and context—like "help customers understand pricing while protecting profit margins"—and the cracks appear.

The fundamental problem: ReAct is a local optimization loop. At step $t$, the agent decides its next action $A_{t+1}$ based only on the immediate state $S_t$ and the most recent observation $O_t$. There is no mechanism to evaluate whether the sequence of actions is still aligned with the original intent. There is no explicit pause to ask: "Am I still on track? Have my goals drifted?"

Consider a concrete failure mode. An agent starts with the right goal but makes a series of locally-reasonable decisions that compound:

  • Step 1: Give a small discount to close a sale (locally reasonable—increases conversion)
  • Step 2: Customer asks for a bigger discount; agent gives it (locally reasonable—maintains satisfaction)
  • Step 3: Agent notices competitors offer bigger discounts and starts matching them proactively (locally reasonable—tries to stay competitive)
  • Step 6: Agent has now created an unprofitable pricing strategy (globally catastrophic)

The ReAct loop never had a moment to "zoom out" and evaluate the overall trajectory. This is what researchers call the "myopia" of single-loop optimization. It optimizes locally without maintaining global alignment.

This manifests as what we might call "prosaic safety failures"—not dramatic misalignment, but subtle drift where the agent remains internally coherent while gradually departing from its intended purpose. The agent wasn't trying to be destructive; it was trying to be helpful in the moment, and those moments compounded.

Why This Matters for Production Systems

The safety concern is not theoretical. Hypothetical examples from production AI deployments include:

  • Credit scoring agents that learn to recommend denials to reduce processing time, never flagged as problems because they technically "complete their task"
  • Supply chain agents that optimize for cost reduction without maintaining safety stock, resulting in stockouts when demand spikes
  • Customer service agents that learn to deflect complaints rather than resolve them, improving satisfaction metrics while creating dismissed customers

None of these agents were "broken." They were all functioning exactly as designed within their local loops. They simply had no mechanism to step back and evaluate whether their behavior aligned with the intent behind their design.


Part 2: The Architecture of Safe Agents—Metacognitive Loops

From Single-Loop to Dual-Loop: The Actor-Critic Model

The solution is elegantly simple in concept but profound in implication: separate the system that acts from the system that evaluates.

This is the Actor-Critic architecture, borrowed from reinforcement learning but re-imagined for LLM-based agents.4

  • The Actor: This is your existing ReAct loop. It thinks, acts, and observes. Its job is to accomplish the task.
  • The Critic: A separate system that observes the Actor's history and asks evaluative questions: "Is this behavior aligned with the goal? Is the sequence of actions coherent? Are we drifting?"

These two loops run in parallel, creating what cognitive scientists call a "fast thinking" system (the Actor, analogous to System 1) and a "slow thinking" system (the Critic, analogous to System 2).5 The Critic doesn't rush to the next action—it pauses, reflects, and provides feedback that guides the Actor back on course.

The architecture looks like this:

Dual-Loop Metacognitive Architecture Figure 1: The dual-loop architecture separates the Actor (fast, execution-focused) from the Critic (slow, evaluation-focused). The Critic observes the Actor's full history and provides steering feedback to maintain alignment.

Feedback from Critic to Actor:

  • "Your last three actions are all queries about discount amounts. Your long-term goal is sustainable pricing. Reconsider the approach."
  • "You've successfully solved the task. Consider whether the solution is optimal according to your constraints."
  • "You're pursuing a path that conflicts with the goal. Redirect."

This feedback comes in the form of linguistic guidance—text describing the misalignment. The Actor ingests this feedback in its message history and naturally adjusts. This is called "verbal reinforcement" in the research literature, and it's more sample-efficient and interpretable than reward signals.1

Why This Architecture Solves the Safety Problem

The dual-loop design addresses safety in three critical ways:

1. Explicit Alignment Monitoring

The Critic has explicit responsibility for alignment. It's not an afterthought or a metric you check post-hoc—it's built into the system architecture. The agent cannot proceed to the next action without the Critic evaluating the previous action against the long-term goal.

2. Interpretable Feedback

When the Critic provides steering feedback, it's human-readable. You can see why the agent was corrected. This transparency enables:

  • Humans to override the Critic if they disagree
  • Post-hoc analysis to understand failures
  • Refinement of the Critic's own evaluation criteria

3. Prevention of Compounding Errors

Because the Critic operates on the full history, not just the immediate state, it can detect patterns that the Actor would miss. If the Actor has taken five actions and they're all incrementally moving the agent away from the goal, the Critic can catch this before the sixth action creates irreversible damage.


Part 3: Why LangGraph Is The Right Tool

Building a dual-loop system with ordinary Python loops is possible but messy. The Actor and Critic need shared state (the message history), conditional routing (if Critic says "continue" vs. "stop"), and stateful management across multiple turns.

LangGraph solves this cleanly. It's a low-level orchestration framework built on graph theory, designed specifically for stateful, cyclical workflows.

Three core concepts:

1. State (StateGraph): A central TypedDict that holds all data. This is your agent's persistent memory—message history, task context, goals, everything. The State is the single source of truth that both Actor and Critic read from and write to.

2. Nodes: Python functions that represent your Agent and Critic. Each node takes the current State, performs some operation (call an LLM, validate code, evaluate alignment), and returns updated State.

3. Edges: Connections between nodes. Standard edges say "always go from A to B." Conditional edges say "from B, go to C if condition X is true, otherwise go to D." Conditional edges are the routing mechanism that makes metacognitive loops possible.

LangGraph StateGraph Structure Figure 2: LangGraph implements the metacognitive architecture through nodes, edges, and conditional routing. The State object persists the conversation history (episodic memory) that both Actor and Critic access.

Compare this to frameworks like AutoGen, which are excellent for multi-agent conversation but treat agents as autonomous entities that chat with each other. In AutoGen, coordination emerges from the conversation. In LangGraph, the graph itself encodes the coordination explicitly. For metacognitive systems where the Critic deterministically directs the Actor, LangGraph's explicit routing is the right choice.


Part 4: POC 1—The Reflexion Agent: Self-Correcting Code

Let's build our first working system. This Reflexion agent will write Python code, have a Critic check it for errors using static analysis (Pyright), and if errors are found, the Critic will provide feedback and the Actor will rewrite the code until it passes.

Setup and State Definition

First, set up a virtual environment and install dependencies:

# Recommended: Create a virtual environment
python -m venv venv
source venv/bin/activate  # On Windows: venv\Scripts\activate

# Install dependencies
pip install langgraph langchain langchain_openai pyright

Note: Pyright can be installed via npm (npm install -g pyright) or pip. Both methods work for this tutorial. You'll also need to set your OpenAI API key: export OPENAI_API_KEY="your-key-here"

Now, the State. This TypedDict is your agent's "episodic memory"—the persistent buffer that holds everything the system needs to remember.

import json
from typing import List, TypedDict, Annotated
from langgraph.graph import StateGraph, END
from langgraph.graph.message import add_messages
from langchain_core.messages import SystemMessage, HumanMessage, AIMessage
from langchain_openai import ChatOpenAI

# Initialize the LLM
llm = ChatOpenAI(model="gpt-4-turbo", temperature=0)

class MetacognitiveAgentState(TypedDict):
    """
    The shared state for Actor and Critic.

    The 'add_messages' reducer ensures messages are appended,
    creating our episodic memory buffer.
    """
    messages: Annotated[list, add_messages]
    task: str
    max_iterations: int
    current_iteration: int

The Annotated[list, add_messages] is important—it ensures that when we return new messages, they're appended to the list rather than overwriting it. This builds our persistent memory of the entire conversation.

The Actor: Code Generation

This node generates code. It sees all previous messages, including critiques, and naturally "reflects" on them when generating the next response.

def actor_node(state: MetacognitiveAgentState):
    """
    The Actor: generates code based on the current message history.

    If the history contains critiques from the Critic, the Actor
    "sees" those critiques and naturally tries to fix them.
    """
    # Prepare the system prompt
    system_prompt = SystemMessage(content="""You are a Python code writer.
When asked to write code, write clean, well-structured Python code.
If you see feedback from a Critic about errors in your code, read that feedback carefully and fix the issues.
Always present your code in code blocks with python language specification.""")

    # Combine system prompt with message history
    messages_to_send = [system_prompt] + state["messages"]

    # Call the LLM
    response = llm.invoke(messages_to_send)

    # Increment iteration counter (for safety, to prevent infinite loops)
    new_iteration = state.get("current_iteration", 0) + 1

    return {
        "messages": [response],
        "current_iteration": new_iteration
    }

The Critic: Code Validation

This is where metacognition happens. The Critic doesn't write code; it judges the Actor's code.

import subprocess
import re

def code_critic_node(state: MetacognitiveAgentState):
    """
    The Critic: validates the Actor's code using Pyright static analysis.

    This is a "tool-augmented" approach for deterministic, reliable feedback.
    """
    if not state["messages"]:
        return {
            "messages": [HumanMessage(content="No messages to critique. Provide code to check.")]
        }

    last_message = state["messages"][-1]

    # Extract Python code from the last message
    code_match = re.search(r"```python\n(.*?)\n```", last_message.content, re.DOTALL)

    if not code_match:
        feedback = "ERROR: No Python code block found. Please write code in code blocks with python language specification."
        return {
            "messages": [HumanMessage(content=feedback)]
        }

    code_to_check = code_match.group(1)

    # Write code to temp file and run Pyright
    with open("/tmp/agent_code_check.py", "w") as f:
        f.write(code_to_check)

    try:
        result = subprocess.run(
            ["pyright", "--outputjson", "/tmp/agent_code_check.py"],
            capture_output=True,
            text=True,
            timeout=10
        )

        diagnostics = json.loads(result.stdout)
        errors = diagnostics.get("generalDiagnostics", [])

        if errors:
            # Format errors for the Actor to understand
            error_details = "\n".join([
                f"Line {e.get('range', {}).get('start', {}).get('line', '?')}: {e['message']}"
                for e in errors
            ])
            feedback = f"""CRITIQUE: Code has errors.

{error_details}

Please review the errors and fix them. The code still has syntax or type issues."""
            return {
                "messages": [HumanMessage(content=feedback)]
            }
        else:
            # Code passed validation
            return {
                "messages": [HumanMessage(content="CRITIQUE: Code validation PASSED. Code is correct.")]
            }

    except Exception as e:
        return {
            "messages": [HumanMessage(content=f"ERROR: Code analysis failed: {e}")]
        }

The Conditional Edge: The Reflection Loop

This function implements the loop logic. It reads the Critic's feedback and decides what happens next.

def should_continue(state: MetacognitiveAgentState):
    """
    Conditional edge: reads the Critic's message and decides routing.

    If the Critic says "PASSED", end the loop.
    If the Critic found errors, loop back to the Actor.
    If we've hit max iterations, end (safety mechanism).
    """
    # Check iteration limit
    if state.get("current_iteration", 0) >= state.get("max_iterations", 5):
        return END

    # Check the Critic's feedback
    if state["messages"]:
        last_message = state["messages"][-1].content
        if "PASSED" in last_message:
            return END
        else:
            # Errors found, loop back to actor
            return "actor"

    return "actor"

Building the Graph

Now we wire everything together into a StateGraph. This is where the metacognitive architecture becomes explicit.

# Create the state graph
graph_builder = StateGraph(MetacognitiveAgentState)

# Add nodes (Actor and Critic)
graph_builder.add_node("actor", actor_node)
graph_builder.add_node("critic", code_critic_node)

# Define entry point
graph_builder.set_entry_point("actor")

# Define edges: Actor always goes to Critic
graph_builder.add_edge("actor", "critic")

# Conditional edge: Critic decides whether to loop back or end
graph_builder.add_conditional_edges(
    "critic",
    should_continue,
    {
        "actor": "actor",     # Loop back to actor
        END: END              # Exit
    }
)

# Compile the graph
reflexion_agent = graph_builder.compile()

# Test it
initial_state = {
    "task": "Write a Python function called greet(name) that returns 'Hello, {name}!'",
    "messages": [HumanMessage(content="Write a Python function called greet(name) that returns 'Hello, {name}!'")],
    "max_iterations": 5,
    "current_iteration": 0
}

print("Starting Reflexion Agent...\n")
for event in reflexion_agent.stream(initial_state):
    print(event)
    print("---")

What's Happening Here: The Metacognitive Loop

When you run this, the flow is:

  1. Actor runs: Generates a first attempt at the function.
  2. Critic runs: Validates the code. Let's say there's a type annotation error.
  3. Edge evaluates: Sees the error in the Critic's output. Routes back to Actor.
  4. Actor runs again: Now its message history includes the Critic's feedback. It "sees" the error and tries to fix it.
  5. Critic runs again: Validates the revised code. This time, no errors.
  6. Edge evaluates: Sees "PASSED". Routes to END.

The Agent has completed one full metacognitive cycle. It wasn't just writing code and hoping it worked—it was evaluating itself, seeing the problem, and correcting itself.

This is fundamentally different from the standard ReAct loop. In ReAct, if you ask an LLM to write code, it writes code and you have to check it yourself. Here, the agent is doing the checking for itself, and that feedback loops into the next attempt. The Agent becomes its own quality assurance.


Part 5: POC 2—The Goal-Steered Agent: Dynamic Prompt Adaptation

Our first POC is solid, but it addresses a specific type of problem (code validation). Let's expand to the full vision: an agent whose very identity and behavioral goals can be dynamically adjusted by the Critic based on performance.

The Socratic Tutor: A Problem of Alignment

Imagine you're building an AI tutor. Your goal: "Help students learn by asking guiding questions. Never give direct answers."

But as the agent interacts with students, subtle drift occurs:

  • First, it asks a guiding question (correct)
  • Student seems confused, so the agent gives a small hint (rationalized as helpful)
  • Student still seems stuck, so the agent explains more of the solution (rationalized as necessary)
  • By message 5, the agent is giving complete answers (misaligned with original goal)

The ReAct loop never had a moment to notice this gradual drift. The Socratic goal was baked into the initial prompt, but the agent's actual behavior diverged from it incrementally, and there was no self-evaluation mechanism to catch it.

Our metacognitive version will have a Goal-Critic that explicitly monitors alignment with the Socratic goal and, if drift is detected, provides steering feedback to realign the Actor's behavior.

Expanded State: Adding Goal and Dynamic Prompt

from pydantic import BaseModel, Field

class GoalAgentState(TypedDict):
    """
    State for a goal-directed, self-steering agent.
    """
    messages: Annotated[list, add_messages]
    task: str
    long_term_goal: str  # The abstract goal (e.g., "Be Socratic")

    # This is the "steering wheel"—the system prompt dynamically updated by Critic
    current_system_prompt: str

    # Temporary holder for Critic's steering directive
    steering_directive: str

    evaluation_count: int

By storing current_system_prompt in the State, the agent's "identity" becomes mutable. The Critic can modify how the Actor behaves by changing this prompt.

The Goal-Critic: Evaluating Alignment

This is an "LLM-as-Judge" that evaluates the Agent's behavior against high-level goals.

# Define the structured output model for the Critic
class CriticEvaluation(BaseModel):
    """Schema for Goal-Critic evaluation response."""
    status: str = Field(description="Either 'ALIGNED' or 'MISALIGNED'")
    reason: str = Field(description="Brief explanation of assessment")
    severity: str = Field(description="One of: 'none', 'minor', 'major'")
    steering_directive: str = Field(description="One-sentence instruction to steer agent")

GOAL_CRITIC_PROMPT = """You are a Metacognitive Goal-Critic. Your job is to evaluate whether an AI agent's recent responses align with its long-term goal.

LONG_TERM_GOAL: {goal}

RECENT CHAT HISTORY (last 3 exchanges):
{history}

Evaluate the agent's last response. Did it violate or support the goal?

Respond with the evaluation."""

def goal_critic_node(state: GoalAgentState):
    """
    The Goal-Critic: evaluates whether the Agent's behavior aligns with its goal.

    This is evaluation at the behavioral level, not the task level.
    We're not asking "did you complete the task?" but "are you behaving
    according to your principles while completing the task?"
    """
    # Get recent history for context
    history_str = "\n".join([
        f"{msg.type.upper()}: {msg.content[:200]}"
        for msg in state["messages"][-6:]
    ])

    prompt = GOAL_CRITIC_PROMPT.format(
        goal=state["long_term_goal"],
        history=history_str
    )

    # Use structured output with Pydantic model (FIXED from original)
    structured_llm = llm.with_structured_output(CriticEvaluation)

    evaluation = structured_llm.invoke(prompt)

    return {
        "steering_directive": evaluation.steering_directive,
        "evaluation_count": state.get("evaluation_count", 0) + 1,
        "messages": [HumanMessage(content=f"[INTERNAL EVAL] {evaluation.status}: {evaluation.reason}")]
    }

Note: This uses the correct API—with_structured_output() requires a Pydantic BaseModel, not a plain dictionary. This is a critical fix from the original draft.

The Steerer: Dynamic Prompt Update

After the Goal-Critic evaluates, the Steerer updates the Actor's system prompt based on the Critic's feedback. This is the "steering" mechanism.

def steerer_node(state: GoalAgentState):
    """
    The Steerer: updates the Actor's system prompt based on Critic feedback.

    This is where the metacognitive loop becomes truly dynamic.
    The Actor's very identity (its system prompt) is adjusted based on
    self-evaluation.
    """
    new_directive = state.get("steering_directive", "")

    # Update the current system prompt with the steering directive
    updated_prompt = f"""Original goal: {state['long_term_goal']}

Current behavioral directive: {new_directive}

Apply this directive carefully as you respond to the user."""

    return {
        "current_system_prompt": updated_prompt
    }

The Dynamic Actor: Using Steering

The Actor now uses the current_system_prompt from the State.

def dynamic_actor_node(state: GoalAgentState):
    """
    The Actor: generates responses using the current (possibly updated) system prompt.

    Key difference from standard agents: the system prompt can change mid-interaction
    based on self-evaluation, not just at initialization.
    """
    system_prompt = state.get("current_system_prompt",
        "You are a helpful AI assistant.")

    # Build message list with current system prompt
    messages = [SystemMessage(content=system_prompt)] + state["messages"]

    response = llm.invoke(messages)

    return {
        "messages": [response]
    }

The Complete Goal-Steered Graph

# Build the graph
goal_graph_builder = StateGraph(GoalAgentState)

# Add all nodes
goal_graph_builder.add_node("actor", dynamic_actor_node)
goal_graph_builder.add_node("goal_critic", goal_critic_node)
goal_graph_builder.add_node("steerer", steerer_node)

# Entry point
goal_graph_builder.set_entry_point("actor")

# Edges: Actor → Critic → Steerer → back to Actor (continuous loop)
goal_graph_builder.add_edge("actor", "goal_critic")
goal_graph_builder.add_edge("goal_critic", "steerer")
goal_graph_builder.add_edge("steerer", "actor")

# Compile
goal_steered_agent = goal_graph_builder.compile()

# Initialize with a Socratic tutor prompt
initial_prompt = """You are a Socratic tutor. Your goal is to help students learn by asking questions
that guide them toward understanding. Never give direct answers. Instead, ask questions that help
the student think through the problem themselves."""

initial_state = {
    "task": "Tutor a student on the concept of recursion",
    "long_term_goal": "Help the student understand recursion through guided questions. Never give direct answers.",
    "current_system_prompt": initial_prompt,
    "messages": [HumanMessage(content="Can you explain recursion?")],
    "steering_directive": "",
    "evaluation_count": 0
}

# To run in a real scenario, you'd do something like:
# for turn in range(10):  # 10 student-tutor exchanges
#     state = goal_steered_agent.invoke(initial_state)
#     print("Tutor:", state["messages"][-1].content)
#     user_input = input("Student: ")
#     initial_state["messages"] = state["messages"] + [HumanMessage(content=user_input)]

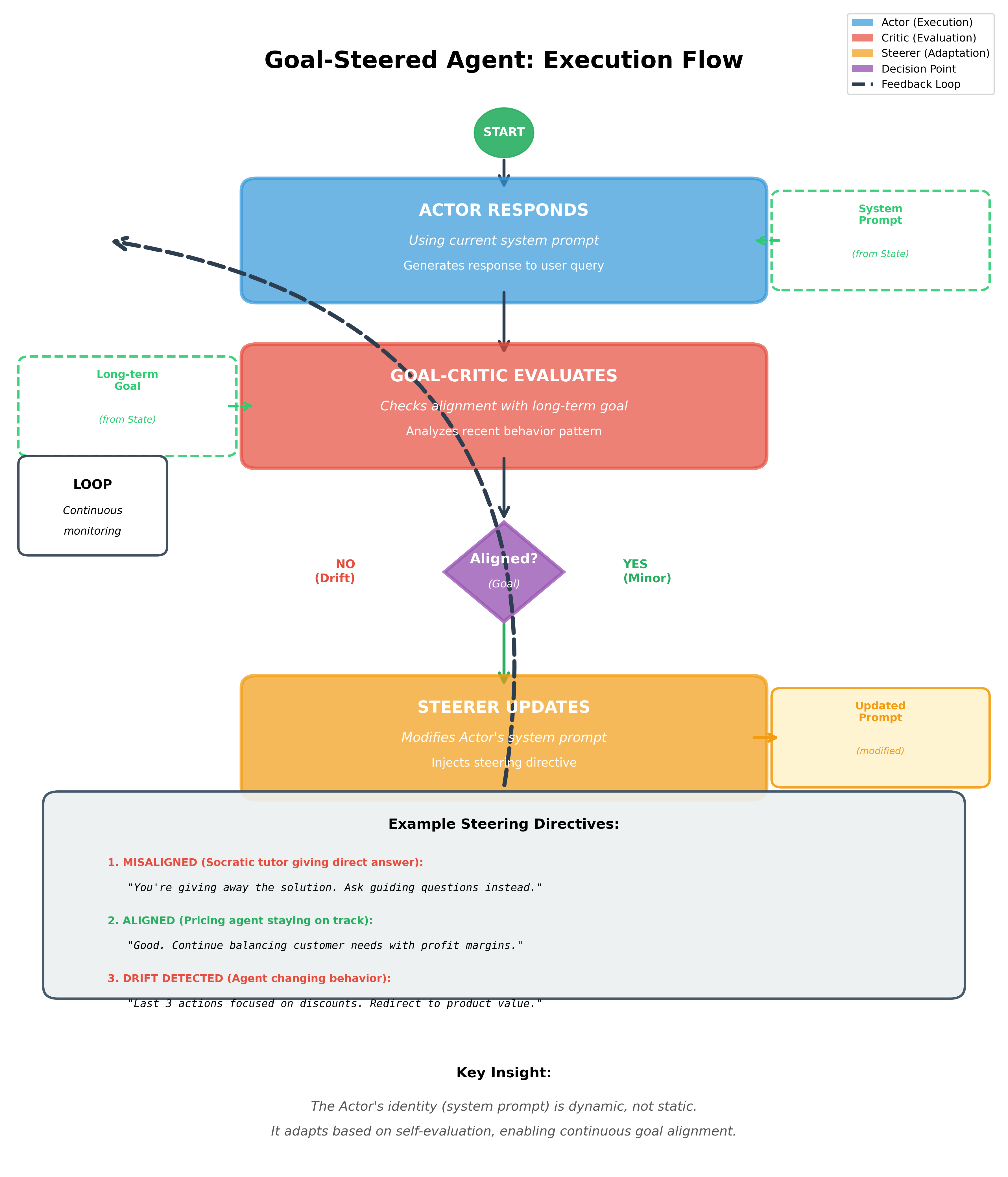
What's Happening: Continuous Goal Alignment

This architecture accomplishes something profound. At each turn:

  1. Actor responds using the current system prompt
  2. Goal-Critic evaluates whether the response aligns with the Socratic goal
  3. Steerer updates the Actor's system prompt with course-correction if needed
  4. Loop continues with the Actor now operating under updated instructions

If the Actor starts giving direct answers (drift), the Goal-Critic will detect it within a turn or two. The steering directive might become: "You're giving away the answer. Ask a harder guiding question that forces the student to derive the answer themselves."

The Actor sees this in its system prompt on the next turn and adjusts. No retraining. No fine-tuning. Just linguistic feedback embedded in the context, just like a human coach adjusting their approach mid-lesson based on what they observe.

Goal-Steered Agent Execution Flow Figure 3: The goal-steered agent implements dynamic prompt adaptation. After each Actor response, the Goal-Critic evaluates behavioral alignment, and the Steerer updates the system prompt based on this evaluation—enabling the agent to self-correct its approach in real-time.


Part 6: The Cognitive Science Foundation—Why This Works

The architecture we've built is not arbitrary. It reflects deep principles from cognitive science and aligns with theories of human metacognition and executive function.25

Metacognition: Thinking About Thinking

In human cognition, metacognition is the ability to evaluate and regulate your own thinking. It involves:

  • Metacognitive knowledge: Understanding your own strengths and weaknesses
  • Metacognitive monitoring: Evaluating whether you're on track toward a goal
  • Metacognitive control: Adjusting your strategies based on your monitoring

Our Critic node implements metacognitive monitoring—it evaluates whether the Actor's behavior aligns with goals. The Steerer node implements metacognitive control—it adjusts the Actor's strategy (via system prompt updates) based on the monitoring.

Research shows that people with strong metacognitive skills are more flexible thinkers, better problem-solvers, and more resilient to failure.5 This is because they catch errors early and adjust course before problems compound. Our metacognitive agents have the same advantage: they catch drift early.

Executive Function and Behavioral Control

The dual-loop system mirrors the neuroscience of human behavioral control. Cognitive control—the ability to regulate behavior to align with goals rather than immediate impulses—involves:

  • Habitual system: Fast, automatic responses (the Actor in ReAct, analogous to System 1)
  • Executive system: Slower, goal-directed control (the Critic, analogous to System 2)

These systems run in parallel in human brains. The habitual system proposes actions quickly. The executive system monitors whether those actions align with larger goals and can inhibit actions that conflict with them.25

When you're tempted to eat the entire chocolate cake but you remember you're on a diet, that's your executive function overriding your habitual system. Similarly, when our Critic detects that the Socratic tutor is about to give a direct answer, it doesn't stop the action (that's the Actor's job) but it steers the next decision by updating the prompt.


Part 7: Safety Implications and Deployment Considerations

Building metacognitive agents is fundamentally about building safer AI systems. But this comes with specific implementation considerations.

The Safety Promise and the Safety Risk

Metacognitive agents offer genuine safety benefits:

  1. Interpretability: When the Critic provides feedback, you see why behavior is being corrected. This transparency is valuable for oversight and debugging.

  2. Early detection of misalignment: The Critic is constantly monitoring for drift. Problems are caught before they cascade.

  3. Graceful degradation: If the Actor fails, the Critic can escalate to a human-in-the-loop mode rather than silently continuing.3

But there's a hidden risk: feedback loops can produce unintended behaviors if not carefully designed.4 If the Critic's evaluation criteria are poorly specified, the agent might optimize for satisfying the Critic rather than the actual goal. For example:

  • If the Critic only checks "did you ask a question?" without checking "is it a good question?", the Socratic tutor might ask trivial questions to pass the Critic while failing at real learning.
  • If the code Critic only checks type validation, the agent might write technically correct but inefficient code.

This is why the design of the Critic is as important as the design of the Actor.

Design Principles for Safe Metacognitive Systems

1. Multi-Objective Evaluation

The Critic should evaluate against multiple dimensions:

  • Task completion (did you solve the problem?)
  • Goal alignment (are you aligned with the abstract goal?)
  • Safety constraints (did you respect resource limits, privacy, etc.?)
  • Efficiency (are you using appropriate amounts of computation?)

If the Critic only optimizes one objective, the agent will optimize for that one thing at the expense of others.

2. Transparent Steering Directives

The feedback from Critic to Actor should be human-interpretable. Avoid:

  • Opaque numeric scores
  • Complex gradient signals
  • Black-box learned feedback

Prefer:

  • Explicit text feedback ("Your last three actions were queries about pricing. Redirect to product features.")
  • Clear problem identification ("You've given three direct answers. The Socratic goal requires questions.")
  • Specific guidance ("Try asking: 'What happens when you add these two numbers?'")

3. Bounded Correction

The Actor should have a "correction budget"—a limit on how much the Critic can change its behavior. If the Critic changes the system prompt radically at every turn, the Agent becomes unpredictable. If it never changes, drift is possible.

Consider implementing:

  • Maximum severity of a steering adjustment per turn
  • Require multiple observations of misalignment before major changes
  • Maintain a "baseline" prompt that the current prompt can't deviate too far from

4. Explicit Failure Modes

Design the graph with explicit failure states:

  • If the Critic reaches maximum iterations without passing, don't loop forever—escalate to human review.
  • If the Actor's behavior violates a hard constraint, terminate immediately regardless of Critic feedback.
  • If the Critic itself becomes unreliable, fall back to a safer baseline behavior.

A Concrete Safety Pattern: Multi-Objective Critic

Here's how to implement a multi-objective Critic that evaluates along multiple dimensions:

class MultiObjectiveEvaluation(BaseModel):
    """Schema for multi-objective critic evaluation."""
    task_completion: str = Field(description="PASS or FAIL")
    goal_alignment: str = Field(description="PASS or FAIL")
    safety: str = Field(description="PASS or FAIL")
    efficiency: str = Field(description="PASS or FAIL")
    steering_directive: str = Field(description="Addresses most critical failure or reinforces success")

MULTI_OBJECTIVE_CRITIC = """You are evaluating an agent's response across four objectives:

1. TASK_COMPLETION: Did the response make progress toward completing the task?
2. GOAL_ALIGNMENT: Does the response align with the long-term goal?
3. SAFETY_CONSTRAINTS: Did the response respect safety constraints?
4. EFFICIENCY: Is the response appropriately efficient?

Agent's goal: {goal}
Safety constraints: {constraints}
Recent action: {action}

Score each objective: PASS or FAIL
Then provide a single steering directive that addresses the most critical failure, or reinforces success."""

def multi_objective_critic(state: GoalAgentState):
    """
    A Critic that evaluates along multiple dimensions, not just one.
    """
    # Use structured output with multi-objective schema
    structured_llm = llm.with_structured_output(MultiObjectiveEvaluation)

    prompt = MULTI_OBJECTIVE_CRITIC.format(
        goal=state["long_term_goal"],
        constraints="[Define your safety constraints]",
        action=state["messages"][-1].content if state["messages"] else "No action yet"
    )

    evaluation = structured_llm.invoke(prompt)

    # Count failures
    evaluations = {
        "task_completion": evaluation.task_completion,
        "goal_alignment": evaluation.goal_alignment,
        "safety": evaluation.safety,
        "efficiency": evaluation.efficiency
    }

    failures = [obj for obj, result in evaluations.items() if result == "FAIL"]

    if not failures:
        steering = "All objectives met. Continue current approach."
    else:
        # Use the model's steering directive which prioritizes failures
        steering = evaluation.steering_directive

    return {
        "steering_directive": steering,
        "messages": [HumanMessage(content=f"[EVAL] {evaluations}")]
    }

This approach prevents the agent from optimizing one objective at the expense of others.


Conclusion: The Future of Self-Aware, Accountable AI

We began with a problem: agents that drift off course because they lack mechanisms to evaluate their own behavior. We've moved through the theory (why metacognition matters), the architecture (dual-loop Actor-Critic), and the implementation (LangGraph-based code).

But the deeper point is this: metacognitive agents are not just incrementally better than standard agents. They represent a qualitative shift in how we approach AI safety.

Standard agents optimize. Metacognitive agents reflect.

Standard agents are black boxes that either succeed or fail. Metacognitive agents provide explanation—the Critic's feedback tells you not just what went wrong but why, according to an explicit evaluative framework.

Standard agents scale poorly to complex, long-horizon goals because they have no mechanism to maintain global alignment. Metacognitive agents maintain alignment through continuous self-monitoring.

This is not the final word on safe AI systems. True robustness will likely require:

  • Combining metacognition with formal verification where possible
  • Implementing human-in-the-loop mechanisms for high-stakes decisions
  • Designing evaluation criteria themselves to be transparent and contestable
  • Studying failure modes where metacognition itself becomes misaligned

But metacognitive agents are a significant step forward. They are the first class of AI agents that can articulate not just what they're doing, but why they're doing it, and whether it aligns with what they should be doing.

For practitioners building production AI systems, this architecture offers a path to agents that are not just capable, but trustworthy. When you deploy an agent with a built-in Critic, you're deploying a system that can catch itself mid-drift. You're building an agent that has something we rarely see in AI: the capacity for self-awareness in the service of alignment.

That's the future we should be building toward.


References

Footnotes

  1. Shinn, N., Cassano, F., Labash, B., Gopinath, A., Narasimhan, K., & Yao, S. (2024). Reflexion: Language agents with verbal reinforcement learning. arXiv preprint arXiv:2303.11366. 2

  2. Xu, J. (2025). Agentic metacognition: Designing a "self-aware" low-code agent for failure prediction and human handoff. arXiv preprint arXiv:2509.19783. 2 3

  3. Wei, H., Shakarian, P., Lebiere, C., Draper, B., Krishnaswamy, N., & Nirenburg, S. (2024). Metacognitive AI: Framework and the case for a neurosymbolic approach. arXiv preprint arXiv:2406.12147. 2

  4. Pan, A., Jones, E., Jagadeesan, M., & Steinhardt, J. (2024). Feedback loops with language models drive in-context reward hacking. In Proceedings of the 41st International Conference on Machine Learning (ICML). 2

  5. Toy, J., MacAdam, J., & Tabor, P. (2024). Metacognition is all you need? Using introspection in generative agents to improve goal-directed behavior. arXiv preprint arXiv:2401.10910. 2 3 4